用 Eino ADK 构建你的第一个 AI 智能体:从 Excel Agent 实战开始
从 Excel Agent 详解 Eino ADK
本文将会向您介绍如何利用 Eino ADK(Agent Development Kit) 构建一个强大的多智能体系统,往期 Eino ADK 介绍链接:Eino ADK:一文搞定 AI Agent 核心设计模式,从 0 到 1 搭建智能体系统
示例以 Excel Agent 这个实际业务场景为基础,Excel Agent 是一个能够“听懂你的话、看懂你的表格、写出并执行代码”的智能助手。它把复杂的 Excel 处理工作拆解为清晰的步骤,通过自动规划、工具调用与结果校验,稳定完成各项 Excel 数据处理任务。
接下来我们将从 Excel Agent 的完整架构与功能出发,向您展示该 Agent 是如何通过 Eino ADK 逐步搭建的,进而深入浅出的理解 Eino ADK 的核心设计特点,助您快速上手 Eino ADK,向构建自定义智能体与 AI 应用系统更进一步。
本示例完整代码位于 Github,您可以随时浏览与下载。
Excel Agent 是什么?
Excel Agent 是一个“看得懂 Excel 的智能助手”,它先把问题拆解成步骤,再一步步执行并校验结果。它能理解用户问题与上传的文件内容,提出可行的解决方案,并选择合适的工具(系统命令、生成并运行 Python 代码、网络查询等等)完成任务。
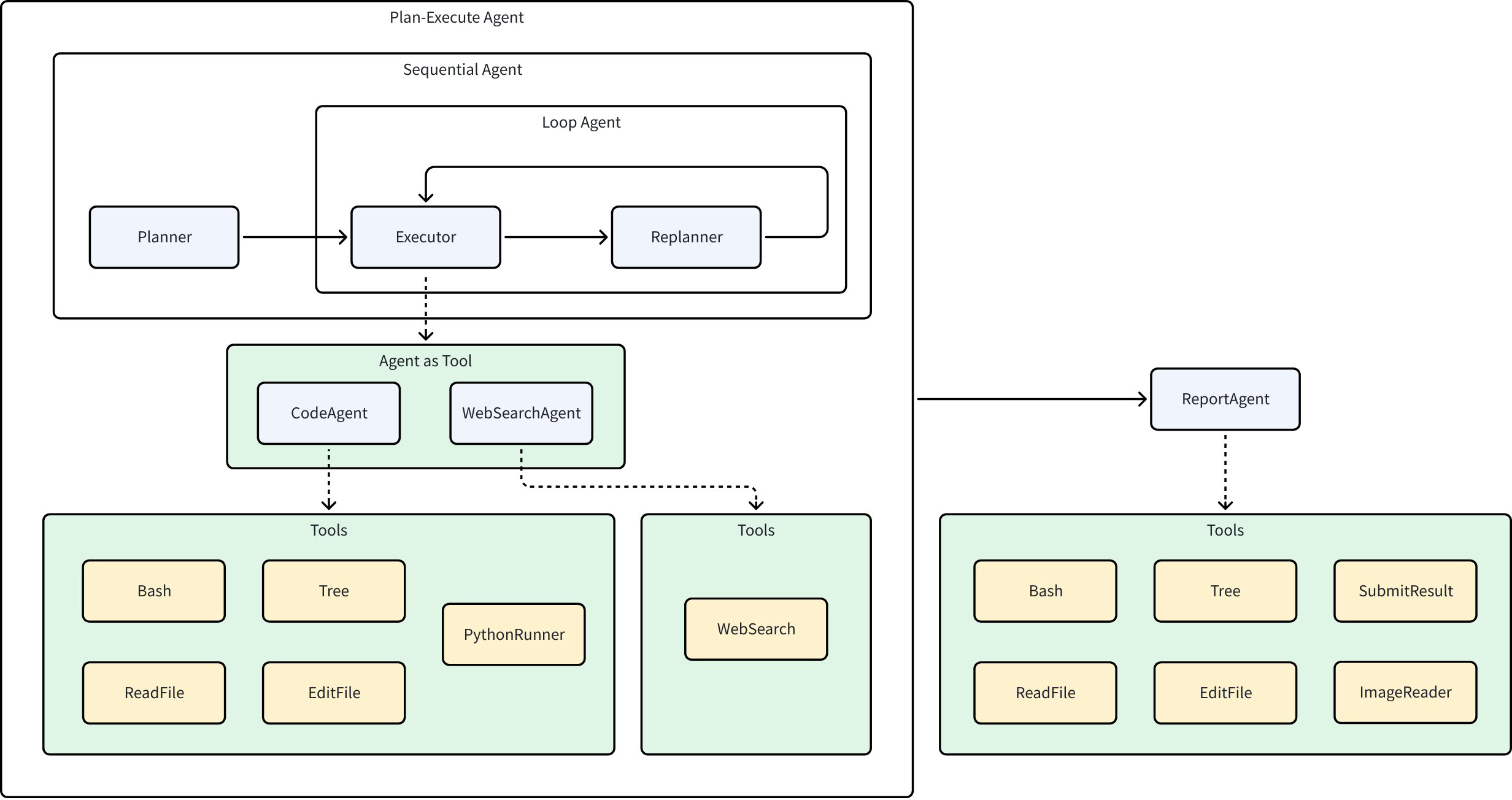
Excel Agent 整体是基于 Eino ADK 实现的 Multi-Agent 系统,完整架构如下图所示:
Excel Agent 内部包含的几个 Agent 功能分别为:
- Planner:分析用户输入,拆解用户问题为可执行的计划
- Executor:正确执行当前计划中的首个步骤
- CodeAgent:接收来自 Executor 的指令,调用多种工具(例如读写文件,运行 python 代码等)完成任务
- WebSearchAgent:接收来自 Executor 的指令,进行网络搜索
- Replanner:根据 Executor 执行的结果和现有规划,决定继续执行、调整规划或完成执行
- ReportAgent:根据运行过程与结果,生成总结性质的报告
Excel Agent 的典型使用场景
在真实业务里,你可以把 Excel Agent 当成一位“Excel 专家 + 自动化工程师”。当你交付一个原始表格和目标描述,它会给出方案并完成执行:
- 数据清理与格式化:从一个包含大量数据的 Excel 文件中完成去重、空值处理、日期格式标准化操作。
- 数据分析与报告生成:从销售数据中提取每月的销售总额,聚合统计、透视,最终生成并导出图表报告。
- 自动化预算计算:根据不同部门的预算申请,自动计算总预算并生成部门预算分配表。
- 数据匹配与合并:将多个不同来源的客户信息表进行匹配合并,生成完整的客户信息数据库。
Excel Agent 的完整运行动线为:
💡 核心收益:
- 更少的人工操作,把复杂繁琐的 Excel 处理工作交给 Agent 自动完成。
- 更稳定的产出质量,通过“规划—执行—反思”闭环减少漏项与错误。
- 更强的可扩展性,各 Agent 独立构建,低耦合利于迭代更新。
Excel Agent 既可以单独使用,也可以作为子 Agent,集成在一个复合的多专家系统中,由外部路由到此 Agent 上,解决 excel 领域相关的问题。
下面我们将逐步拆解 Excel Agent,深入了解 Eino ADK 的核心设计特点,以及如何利用这些特点构建高效、灵活的 AI 应用系统。
ChatModelAgent:与 LLM 交互的基石
ChatModelAgent 是 Eino ADK 中的一个核心预构建的 Agent,内部使用了 ReAct 模式(一种让模型‘思考-行动-观察’的链式推理模式):
ChatModelAgent 旨在让 ChatModel 进行显式的、一步一步的“思考”,结合思考过程驱动行动,观测历史思考过程与行动结果继续进行下一步的思考与行动,最终解决复杂问题:
- 调用 ChatModel(Reason)
- LLM 返回工具调用请求(Action)
- ChatModelAgent 执行工具(Act)
- 将工具结果返回给 LLM(Observation),结合之前的上下文继续生成,直到模型判断不需要调用工具后结束
在 Excel Agent 中,每个 Agent 的核心都是这样一个 ChatModelAgent,以 Executor 运行【读取用户输入表格的头信息】这个步骤为例 ,我们可以通过观察完整的运行过程来理解 ReAct 模式在 ChatModelAgent 中的表现:
- Executor:经过判断,将任务转交给 CodeAgent 运行
- CodeAgent:接收到任务【读取用户输入表格的头信息】
- Think-1:上下文未提供工作目录下的所有文件,需要查看
- Act-1: 调用 Bash 工具,ls 查看工作目录下的所有文件
- Think-2: 找到了用户输入的文件,判断需要编写 Python 代码读取 xlsx 表格的首行
- Act-2: 调用 PythonRunner 工具,书写代码并运行,获取运行结果
- Think-3: 获取到了 xlsx 首行,判断任务完成
- 运行完成,将表格头信息返回给 Executor
Plan-Execute Agent:基于「规划-执行-反思」的多智能体协作框架
Plan-Execute Agent 是 Eino ADK 中一种基于「规划-执行-反思」范式的多智能体协作框架,旨在解决复杂任务的分步拆解、执行与动态调整问题。它通过 Planner(规划器)、Executor(执行器) 和 Replanner(重规划器) 三个核心智能体的协同工作,实现任务的结构化规划、工具调用执行、进度评估与动态 replanning,最终达成用户目标:
// 完整代码: https://github.com/cloudwego/eino/blob/main/adk/prebuilt/planexecute/plan_execute.go
// NewPlanner creates a new planner agent based on the provided configuration.
func NewPlanner(_ context.Context, cfg *PlannerConfig) (adk.Agent, error)
// NewExecutor creates a new executor agent.
func NewExecutor(ctx context.Context, cfg *ExecutorConfig) (adk.Agent, error)
// NewReplanner creates a new replanner agent.
func NewReplanner(_ context.Context, cfg *ReplannerConfig) (adk.Agent, error)
// New creates a new plan-execute-replan agent with the given configuration.
func New(ctx context.Context, cfg *Config) (adk.Agent, error)
而 Excel Agent 的核心能力恰好为【解决用户在 excel 领域的问题】,与该智能体协作框架定位一致:
- 规划者(Planner):明确目标,自动拆解可执行步骤
- 执行者(Executor):调用工具(Excel 读取、系统命令、Python 代码)完成规划中的每一个详细步骤
- 反思者(Replanner):根据执行进度决定继续、调整规划或结束
Planner 和 Replanner 会将用户模糊的指令拆解为清晰的、可执行的步骤清单,即包含多个步骤(Step)的计划(Plan),Eino ADK 为此提供了灵活的 Plan 接口定义,支持用户自定义 Plan 结构与细节:
type Plan interface {
// FirstStep returns the first step to be executed in the plan.
FirstStep() string
// Marshaler serializes the Plan into JSON.
// The resulting JSON can be used in prompt templates.
json.Marshaler
// Unmarshaler deserializes JSON content into the Plan.
// This processes output from structured chat models or tool calls into the Plan structure.
json.Unmarshaler
}
默认情况下,框架会使用内置的 Plan 结构作为兜底配置,例如下面就是 Excel Agent 产生的一个完整运行计划:
### 任务计划
- [x] 1. Read the contents of '模拟出题.csv' from the working directory into a pandas DataFrame.
- [x] 2. Identify the question type (e.g., multiple-choice, short-answer) for each row in the DataFrame.
- [x] 3. For non-short-answer questions, restructure the data to place question, answer, explanation, and options in the same row.
- [x] 4. For short-answer questions, merge the answer content into the explanation column and ensure question and merged explanation are in the same row.
- [x] 5. Verify that all processed rows have question, answer (where applicable), explanation, and options (where applicable) in a single row with consistent formatting.
- [x] 6. Generate a cleaned report presenting the formatted questions with all relevant components (question, answer, explanation, options) in unified rows.
Workflow Agents:可控的多 Agent 运行流水线
Excel Agent 中,存在一些需要按照特定顺序运行 agent 的情况:
- 顺序运行:先运行 Planner,再运行 Executor 和 Replanner;Planner 只运行一次。
- 循环运行:Executor 和 Replanner 需要按需循环运行多次,每次循环运行都是先运行 Executor 后运行 Replanner
- 顺序运行:Plan-Executor 整体运行完后,固定运行一次 ReportAgent 进行总结。
对于这些拥有固定执行流程的场景,Eino ADK 提供了三种流程编排方式,协助用户快速搭建可控的工作流:
SequentialAgent:按照配置中提供的顺序,依次执行一系列子 Agent。每个子 Agent 执行完成后,其输出会通过 History 机制传递给下一个子 Agent,形成一个线性的执行链。
import github.com/cloudwego/eino/adk // 依次执行 制定研究计划 -> 搜索资料 -> 撰写报告 sequential := adk.NewSequentialAgent(ctx, &adk.SequentialAgentConfig{ Name: "research_pipeline", SubAgents: []adk.Agent{ planAgent, // 制定研究计划 searchAgent, // 搜索资料 writeAgent, // 撰写报告 }, })
LoopAgent:重复执行配置的子 Agent 序列,直到达到最大迭代次数或某个子 Agent 产生 ExitAction,每次迭代的结果都会累积,后续迭代的输入可以访问所有历史信息。LoopAgent 基于 SequentialAgent 实现。
import github.com/cloudwego/eino/adk // 循环执行 5 次,每次顺序为:分析当前状态 -> 提出改进方案 -> 验证改进效果 loop := adk.NewLoopAgent(ctx, &adk.LoopAgentConfig{ Name: "iterative_optimization", SubAgents: []adk.Agent{ analyzeAgent, // 分析当前状态 improveAgent, // 提出改进方案 validateAgent, // 验证改进效果 }, MaxIterations: 5, })
ParallelAgent:允许多个子 Agent 基于相同的输入上下文并发执行。所有子 Agent 接收相同的初始输入,各自在独立的 goroutine(Go 语言中一种轻量级的并发执行单元) 运行,最终收集所有子 Agent 的执行结果并按顺序输出到
AsyncIterator中。import github.com/cloudwego/eino/adk // 并发执行 情感分析 + 关键词提取 + 内容摘要 parallel := adk.NewParallelAgent(ctx, &adk.ParallelAgentConfig{ Name: "multi_analysis", SubAgents: []adk.Agent{ sentimentAgent, // 情感分析 keywordAgent, // 关键词提取 summaryAgent, // 内容摘要 }, })
Agent 抽象:灵活定义 Agent 的基础
Eino ADK 的核心是一个简洁而强大的 Agent 接口,每个 Agent 都有明确的身份(Name)、清晰的职责(Description)和标准化的执行方式(Run),为 Agent 之间的发现与调用提供了基础。无论是简单的问答机器人,还是复杂的多步骤任务处理系统,都可以通过这个统一的接口加以实现。
统一的 Agent 抽象:ADK 提供的预构建 Agent(ChatModelAgent,Plan-Execute Agent,Workflow Agents)都遵循该接口定义。您也可以基于该接口,书写自定义 Agent,完成定制化需求。
type Agent interface { Name(ctx context.Context) string Description(ctx context.Context) string Run(ctx context.Context, input *AgentInput, options ...AgentRunOption) *AsyncIterator[*AgentEvent] }标准化输入:Agent 通常以 LLM 为核心,因此 Eino ADK 定义的 Agent 的输入与 LLM 接收的输入一致:
type AgentInput struct { Messages []_Message_ _ _EnableStreaming bool } type Message = *schema.Message // *schema.Message 是模型输入输出的结构定义异步事件驱动输出:Agent 的输出是一个 AgentEvent 的异步迭代器,其中的 AgentEvent 表示 Agent 在其运行过程中产生的核心事件数据。其中包含了 Agent 的元信息、输出、行为和报错信息:
type AgentEvent struct { AgentName string // 产生 Event 的 Agent 名称(框架自动填充) RunPath []RunStep // 到达当前 Agent 的完整运行轨迹(框架自动填充) Output *AgentOutput // Agent 输出消息内容 Action *AgentAction // Agent 动作事件内容 Err error // Agent 报错 } type AgentOutput struct { MessageOutput *MessageVariant // 模型消息输出内容 CustomizedOutput any // 自定义输出内容 } type MessageVariant struct { IsStreaming bool // 是否为流式输出 Message Message // 非流式消息输出 MessageStream MessageStream // 流式消息输出 Role schema.RoleType // 消息角色 ToolName string // 工具名称 } type AgentAction struct { Exit bool // Agent 退出 Interrupted *InterruptInfo // Agent 中断 TransferToAgent *TransferToAgentAction // Agent 跳转 CustomizedAction any // 自定义 Agent 动作 }
异步迭代器允许 Agent 在运行过程中的任意时刻向迭代器发送消息(Agent 调用模型结果、工具运行结果、中间状态等等),同时调用方以一种有序、阻塞的方式消费这一系列事件:
iter := myAgent.Run(ctx, "hello") // get AsyncIterator
for {
event, ok := iter.Next()
if !ok {
break
}
// handle event
}
Agent 协作:隐藏在 Agent 后的数据传递
Excel Agent 架构图中的节点代表每个具体的 Agent,边代表了数据流通与任务转移。在构建多 Agent 系统时,让不同 Agent 之间高效、准确地共享信息至关重要。
这些信息不仅包含 Agent 的输入输出,还有全局的、部分可见的种种额外信息,例如:
- Executor 执行需要从 Planner / Replanner 拿到一个结构化的、可被拆分为详细步骤(Step)的计划(Plan),而非一段非结构化的 LLM 原始输出消息。
- ReportAgent 需要拿到完整的运行计划、运行过程与运行产物才能正确产生报告。
Eino ADK 包含两种基础的数据传递机制:
- History:每一个 Agent 产生的 AgentEvent 都会被保存到这个隐藏的 History 中,调用一个新 Agent 时 History 中的 AgentEvent 会被转换并拼接到 AgentInput 中。默认情况下,其他 Agent 的 Assistant 或 Tool Message,被转换为 User Message,这相当于在告诉当前的 LLM:“刚才, Agent_A 调用了 some_tool ,返回了 some_result 。现在,轮到你来决策了。”。 通过这种方式,其他 Agent 的行为被当作了提供给当前 Agent 的“外部信息”或“事实陈述”,而不是它自己的行为,从而避免了 LLM 的上下文混乱。
共享 Session:单次运行过程中持续存在的 KV 存储,用于支持跨 Agent 的状态管理和数据共享,一次运行中的任何 Agent 可以在任何时间读写 SessionValues。以 Plan-Execute Agent 模式为例,Planner 生成首个计划并写入 Session;Executor 从 Session 读取计划并执行;Replanner 从 Session 读取当前计划后,结合运行结果,将更新后的计划写回 Session 覆盖当前的计划。
// Agent 内获取全部 SessionValues func GetSessionValues(ctx context.Context) map[string]any // Agent 内指定 key 获取 SessionValues 中的值 func GetSessionValue(ctx context.Context, key string) (any, bool) // Agent 内添加 SessionValues func AddSessionValue(ctx context.Context, key string, value any) // Agent 内批量添加 SessionValues func AddSessionValues(ctx context.Context, kvs map[string]any) // WithSessionValues 在 Agent 运行前由外部注入 SessionValues func WithSessionValues(v map[string]any) AgentRunOption
除了完善的 Agent 间数据传递机制,Eino ADK 从实践出发,提供了多种 Agent 协作模式:
- 预设 Agent 运行顺序(Workflow):以代码中预设好的流程运行, Agent 的执行顺序是事先确定、可预测的。对应 Workflow Agents 章节提到的三种范式。
- 移交运行(Transfer):携带本 Agent 输出结果上下文,将任务移交至子 Agent 继续处理。适用于智能体功能可以清晰的划分边界与层级的场景,常结合 ChatModelAgent 使用,通过 LLM 的生成结果进行动态路由。结构上,以此方式进行协作的两个 Agent 称为父子 Agent:
// 设置父子 Agent 关系
func SetSubAgents(ctx context.Context, agent Agent, subAgents []Agent) (Agent, error)
// 指定目标 Agent 名称,构造 Transfer Event
func NewTransferToAgentAction(destAgentName string) *AgentAction
- 显式调用(ToolCall):将 Agent 视为工具进行调用,适用于 Agent 运行仅需要明确清晰的参数而非完整运行上下文的场景。常结合 ChatModelAgent,将 Agent 作为工具运行后将结果返回给 ChatModel 继续处理。除此之外,ToolCall 同样支持调用符合工具接口构造的、不含 Agent 的普通工具。
// 将 Agent 转换为 Tool
func NewAgentTool(_ context.Context, agent Agent, options ...AgentToolOption) tool.BaseTool
Excel Agent 示例运行
配置环境与输入输出路径
环境变量:Excel Agent 运行依赖的完整环境变量可参考项目 README。
运行输入:包括一段用户需求描述和待处理的一系列文件,其中:
main.go中首行表示用户输入的需求描述,可自行修改:func main() { // query := schema.UserMessage("统计附件文件中推荐的小说名称及推荐次数,并将结果写到文件中。凡是带有《》内容都是小说名称,形成表格,表头为小说名称和推荐次数,同名小说只列一行,推荐次数相加") // query := schema.UserMessage("读取模拟出题.csv 中的内容,规范格式将题目、答案、解析、选项放在同一行,简答题只把答案写入解析即可") query := schema.UserMessage("请帮我将 question.csv 表格中的第一列提取到一个新的 csv 中") }adk/multiagent/integration-excel-agent/playground/input为默认的附件输入路径,附件输入路径支持配置,参考 README。adk/multiagent/integration-excel-agent/playground/test_data路径下提供了几个示例文件,您可以将文件复制到附件输入路径下来进行测试运行:% tree adk/multiagent/integration-excel-agent/playground/test_data adk/multiagent/integration-excel-agent/playground/test_data ├── questions.csv ├── 推荐小说.txt └── 模拟出题.csv 1 directory, 3 files
运行输出:Excel Agent 输入的附件、运行的中间产物与最终结果都会放置在工作路径下:
adk/multiagent/integration-excel-agent/playground/${uuid},输出路径支持配置,参考 README。
查看运行结果
Excel Agent 单次运行会在输出路径下创建一个新的工作目录,并在该目录下完成任务,运行时产生的中间产物与最终结果都会写到该目录下。
以 请帮我将 question.csv 表格中的第一列提取到一个新的 csv 中 这个任务为例,运行完成后在工作目录下的文件包含:
原始输入:从输入路径获取到的
question.csvPlanner / Replanner 给出的运行计划:
plan.md### 任务计划 - [x] 1. {"desc":"Read the 'questions.csv' file into a pandas DataFrame."} - [x] 2. Save the extracted first column to a new CSV file.Executor 中的 CodeAgent 书写的代码:
$uuid.pyimport pandas as pd df = pd.read_csv('questions.csv') first_column = df.iloc[:, _0_] first_column.to_csv('extracted_first_column.csv', index=_False_)运行中间产物:
extracted_first_column.csv和first_column.csvtype multiple-choice ... short-answer最终报告:
final_report.json{ "is_success": true, "result": "Successfully extracted the first column from questions.csv and saved it to first_column.csv.", "files": [ { "path": "/User/user/go/src/github.com/cloudwego/eino-examples/adk/multiagent/integration-excel-agent/playground/00f118af-4bd8-42f7-8d11-71f2801218bd/first_column.csv", "desc": "A CSV file containing only the first column data from the original questions.csv." } ] }
运行过程输出
Excel Agent 会将每个步骤的运行结果输出到日志中。下面仍以 请帮我将 question.csv 表格中的第一列提取到一个新的 csv 中 这个任务为例,向您展示 Excel Agent 在运行过程中的几个关键步骤及其输出,并通过对步骤的解释,直观地呈现 Agent 的运行流程及其强大能力。:
Planner 生成 JSON 格式的初始计划
name: Planner answer: { **"steps"**: [ { **"index"**: **1**, **"desc"**: **"Read the 'questions.csv' file into a pandas DataFrame."** }, { **"index"**: **2**, **"desc"**: **"Extract the first column from the DataFrame."** }, { **"index"**: **3**, **"desc"**: **"Save the extracted first column to a new CSV file."** } ] }Executor 将 CodeAgent 作为工具进行调用,执行计划中的首个步骤
name: Executor tool name: CodeAgent arguments: {"request":"Read the 'questions.csv' file into a pandas DataFrame using pandas. Use the pandas.read_csv function and store the result in a variable named df."}CodeAgent 使用 PythonRunner 工具运行代码,并使用 ReAct 模式自动纠错,修正代码中的错误
# CodeAgent 使用 PythonRunner 工具运行代码 name: Executor tool name: PythonRunner arguments: {"code":"```python\nfirst_column = df.iloc[:, 0]\n```"} # PythonRunner 代码运行报错 name: Executor tool response: Traceback (most recent call last): File "/User/user/go/src/github.com/cloudwego/eino-examples/adk/multiagent/integration-excel-agent/playground/00f118af-4bd8-42f7-8d11-71f2801218bd/00f118af-4bd8-42f7-8d11-71f2801218bd.py", line 1, in <module> first_column = df.iloc[:, 0] ^^ NameError: name 'df' is not defined # ReAct 模式自动纠错,修正无法运行的代码 name: Executor answer: The error occurs because the DataFrame `df` is not defined. We need to first load the data from the existing CSV file `questions.csv` into `df`. Here's the corrected code: tool name: PythonRunner arguments: {"code":"```python\nimport pandas as pd\ndf = pd.read_csv('questions.csv')\nfirst_column = df.iloc[:, 0]\nprint(first_column.head()) # Verify the result\n```"} # 代码运行成功,返回运行结果 name: Executor path: [{SequentialAgent} {plan_execute_replan} {Planner} {execute_replan} {Executor}] tool response: 0 multiple-choice 1 multiple-choice 2 multiple-choice 3 multiple-choice 4 multiple-choice Name: type, dtype: objectReplanner 判断计划完成,提交运行结果至 ReportAgent
name: Replanner answer: { **"is_success"**: **true**, **"result"**: **"已成功将'questions.csv'表格中的第一列提取到新的CSV文件'extracted_first_column.csv'中。"**, **"files"**: [ { **"desc"**: **"包含原表格第一列数据的新CSV文件"**, **"path"**: **"extracted_first_column.csv"** } ] }ReportAgent 进行总结,结束执行
name: Report tool name: SubmitResult arguments: { **"is_success"**: **true**, **"result"**: **"Successfully extracted the first column from questions.csv and saved it to first_column.csv."**, **"files"**: [ { **"path"**: **"/User/user/go/src/github.com/cloudwego/eino-examples/adk/multiagent/integration-excel-agent/playground/00f118af-4bd8-42f7-8d11-71f2801218bd/first_column.csv"**, **"desc"**: **"A CSV file containing only the first column data from the original questions.csv."** } ] }
总结
Excel Agent 所呈现的并非“单一智能体”的技巧,而是一套以 Eino ADK 为底座的 Multi-Agent 系统工程化方法论:
- 以 ChatModelAgent 的 ReAct 能力为基石,让模型“可思考、会调用”。
- 以 WorkflowAgents 的编排能力,让 Multi-Agent 系统中的每个 Agent 以用户预期的顺序运行。
- 以 Planner–Executor–Replanner 的闭环,让复杂任务“可拆解、能纠错”。
- 以 History / Session 的数据传递机制,让多 Agent “能协作、可回放”。
💡 立即开始你的智能体开发之旅
- ⌨️ 查看 Excel Agent 源码:Github Excel Agent 源码
- 📚 查看更多文档:Eino ADK 文档
- 🛠️ 浏览 ADK 源码:Eino ADK 源码
- 💡 探索 ADK 全部示例:Eino ADK Examples
- 🤝 加入开发者社区:与其他开发者交流经验和最佳实践
Eino ADK,让智能体开发变得简单而强大!













